Operation Manual
Table Of Contents
- Read this first!
- Chapter 1 Preparation
- Chapter 2 Getting Started
- Chapter 3 Basic Operations
- Switching on/off the projector
- Projecting
- Operating with the remote control
- Switching the input
- Using the shutter function
- Using the on-screen display function
- Using the automatic setup function
- Switching the image aspect ratio
- Using the function button
- Displaying internal test pattern
- Using the status function
- Using the AC voltage monitor function
- Setting ID number of the remote control
- Chapter 4 Settings
- Menu navigation
- [PICTURE] menu
- [POSITION] menu
- [ADVANCED MENU] menu
- [DISPLAY LANGUAGE] menu
- [3D SETTINGS] menu
- [DISPLAY OPTION] menu
- [COLOR MATCHING]
- [LARGE SCREEN CORRECTION]
- [SCREEN SETTING]
- [AUTO SIGNAL]
- [AUTO SETUP]
- [BACKUP INPUT SETTING]
- [SIMUL INPUT SETTING]
- [RGB IN]
- [DVI-D IN]
- [HDMI IN]
- [DIGITAL LINK IN]
- [SDI IN]
- [ON-SCREEN DISPLAY]
- [IMAGE ROTATION]
- [BACK COLOR]
- [STARTUP LOGO]
- [UNIFORMITY]
- [SHUTTER SETTING]
- [FREEZE]
- [WAVEFORM MONITOR]
- [CUT OFF]
- [PROJECTOR SETUP] menu
- [PROJECTOR ID]
- [PROJECTION METHOD]
- [OPERATION SETTING]
- [LIGHT OUTPUT]
- [BRIGHTNESS CONTROL]
- [STANDBY MODE]
- [NO SIGNAL SHUT-OFF]
- [NO SIGNAL LIGHTS-OUT]
- [INITIAL STARTUP]
- [STARTUP INPUT SELECT]
- [DATE AND TIME]
- [SCHEDULE]
- [RS-232C]
- [REMOTE2 MODE]
- [FUNCTION BUTTON]
- [LENS CALIBRATION]
- [LENS MEMORY]
- [STATUS]
- [AC VOLTAGE MONITOR]
- [SAVE ALL USER DATA]
- [LOAD ALL USER DATA]
- [INITIALIZE]
- [SERVICE PASSWORD]
- [P IN P] menu
- [TEST PATTERN] menu
- [SIGNAL LIST] menu
- [SECURITY] menu
- [NETWORK] menu
- Chapter 5 Maintenance
- Chapter 6 Appendix

Chapter 4 Settings — [NETWORK] menu
ENGLISH - 165
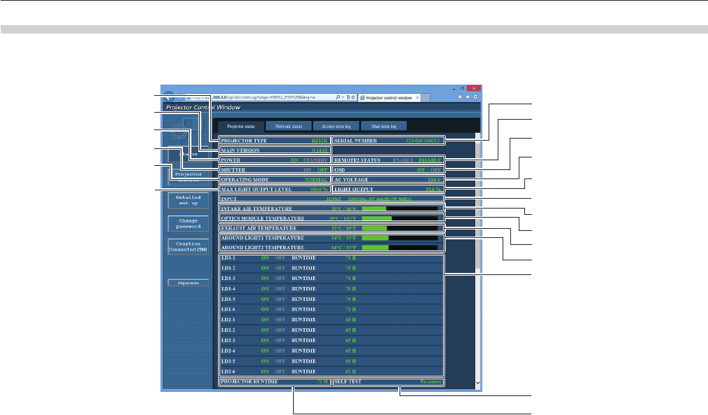
[Projector status] page
Click [Status] → [Projector status].
Display the status of the projector for the following items.
14
17
18
7
10
8
9
1
2
3
4
19
5
6
11
12
13
16
15
1 [PROJECTOR TYPE]
Displays the type of the projector.
2 [MAIN VERSION]
Displays the rmware version of the projector.
3 [POWER]
Displays the status of the power.
4 [SHUTTER]
Displays the status of shutter function (ON: enabled (closed),
OFF: disabled (open)).
5 [OPERATING MODE]
Displays the setting status of [OPERATING MODE].
6 [MAX LIGHT OUTPUT LEVEL]
Displays the setting status of [MAX LIGHT OUTPUT LEVEL].
7 [SERIAL NUMBER]
Displays the serial number of the projector.
8 [REMOTE2 STATUS]
Displays the control status of the <REMOTE 2 IN> terminal.
9 [OSD]
Displays the status of the on-screen display.
10 [AC VOLTAGE]
Displays the input supply voltage.
11 [LIGHT OUTPUT]
Displays the setting status of [LIGHT OUTPUT].
12 [INPUT]
Displays the status of the selected input.
13 [INTAKE AIR TEMPERATURE]
Displays the status of the intake air temperature of the projector.
14 [OPTICS MODULE TEMPERATURE]
Displays the status of the internal temperature of the projector.
15 [EXHAUST AIR TEMPERATURE]
Displays the status of the exhaust air temperature of the
projector.
16 [AROUND LIGHT1 TEMPERATURE], [AROUND LIGHT2
TEMPERATURE]
Displays the temperature status of the light source.
17 [LD1-1], [LD1-2], [LD1-3], [LD1-4], [LD1-5], [LD1-6], [LD2-1],
[LD2-2], [LD2-3], [LD2-4], [LD2-5], [LD2-6]
Displays the lighting status and runtime of the light source.
18 [SELF TEST]
Displays the self-diagnosis information.
19 [PROJECTOR RUNTIME]
Displays the runtime of the projector.










