User Manual
Table Of Contents
- Logix5000 Controllers I/O and Tag Data
- Summary of changes
- Table of contents
- Preface
- Communicate with I/O modules
- Organize tags
- Force I/O
- Data access control
- Introduction
- External access
- Configure external access
- External access availability
- User-defined type considerations
- Add-on instructions external access considerations
- Tag mapping considerations
- Imported tag behavior
- Constant value tags
- Configure constant tags
- Constant check box availability
- Add-on instructions constant value considerations
- Index

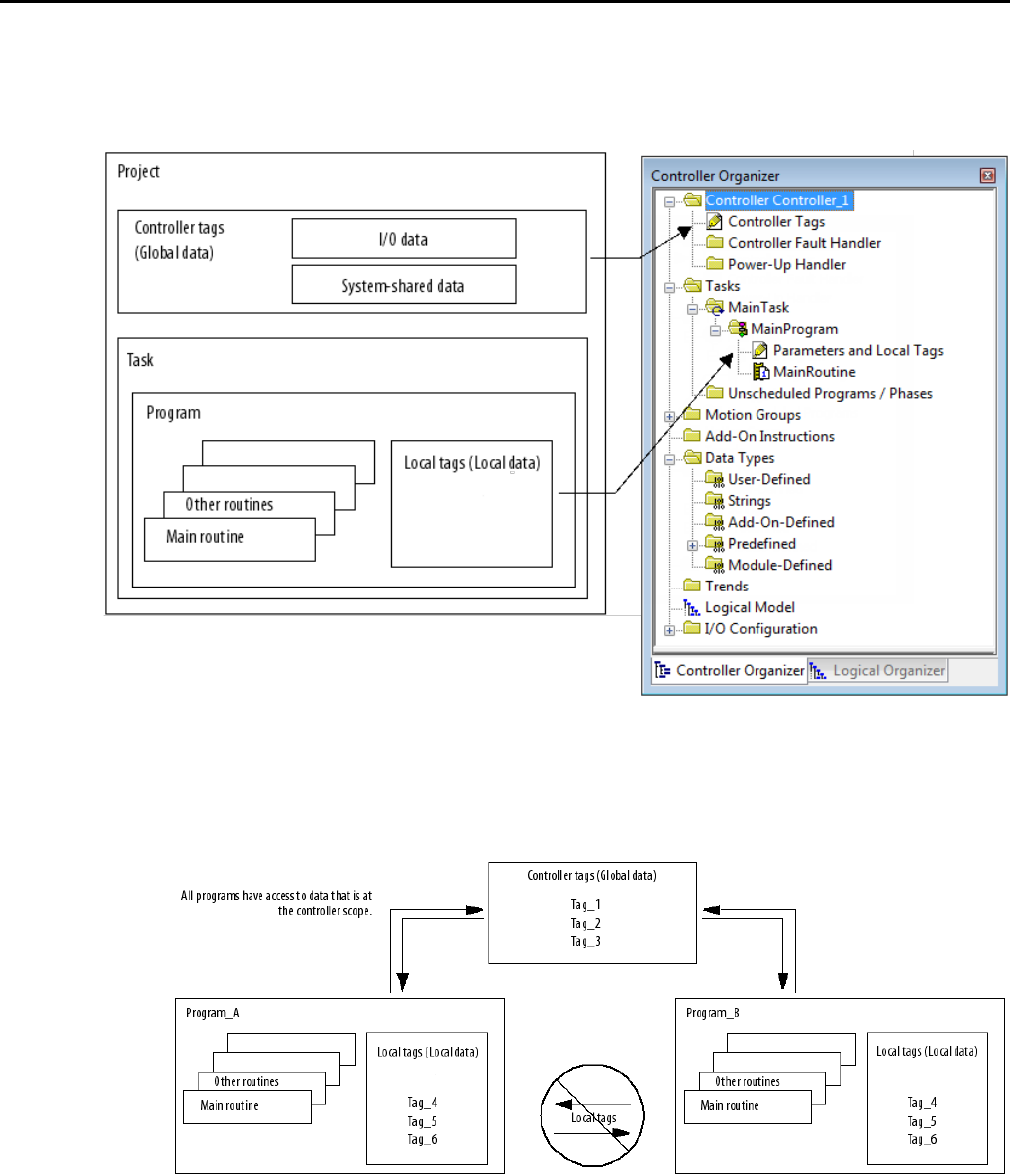
Organize tags Chapter 2
When you create a tag, you define it as either a controller tag (global data) or a
local tag for a specific program (local data).
A Logix5000 controller lets you divide your application into multiple programs,
each with its own data. There is no need to manage conflicting local tag names
between programs. This makes it easier to reuse both code and tag names in
multiple programs.
Data at the program scope is isolated from other programs.
Tag scope
Rock well Automati on Publication 1756- PM004E -EN-P - October 2014 25