User Manual
Table Of Contents
- Contents
- 1. Get Started
- 2. Connect to the Mobile Router
- 3. Manage Battery Usage and Charging
- 4. Manage Your Internet Connection
- 5. Control Internet Access
- 6. Specify Mobile Router Network Settings
- 7. Share Media and Storage
- 8. Manage Your Mobile Router Network
- View the Network Status
- View Mobile Router Device Status
- View WiFi Details
- View a Network Map
- View Connected Devices
- Update the Mobile Router Firmware
- Change the admin Password
- Manage SMS Messages
- Manage the LED Settings
- Back Up and Restore the Mobile Router Settings
- Factory Reset
- Reboot the Mobile Router
- Power Off the Mobile Router
- View Details About Your Mobile Router
- 9. Frequently Asked Questions
- Why can’t my device connect to the mobile router?
- Why can’t I access the Internet?
- Why is the signal indicator always low?
- Why is the download or upload speed slow?
- What do I do if I forget my admin login password?
- How do I disconnect from the mobile broadband network?
- The LCD is not lit. How do I know if the mobile router is still powered on?
- How do I find my computer’s IP address?
- How do I find a device’s MAC address?
- Where can I find more information?
- 10. Troubleshooting
- A. Specifications

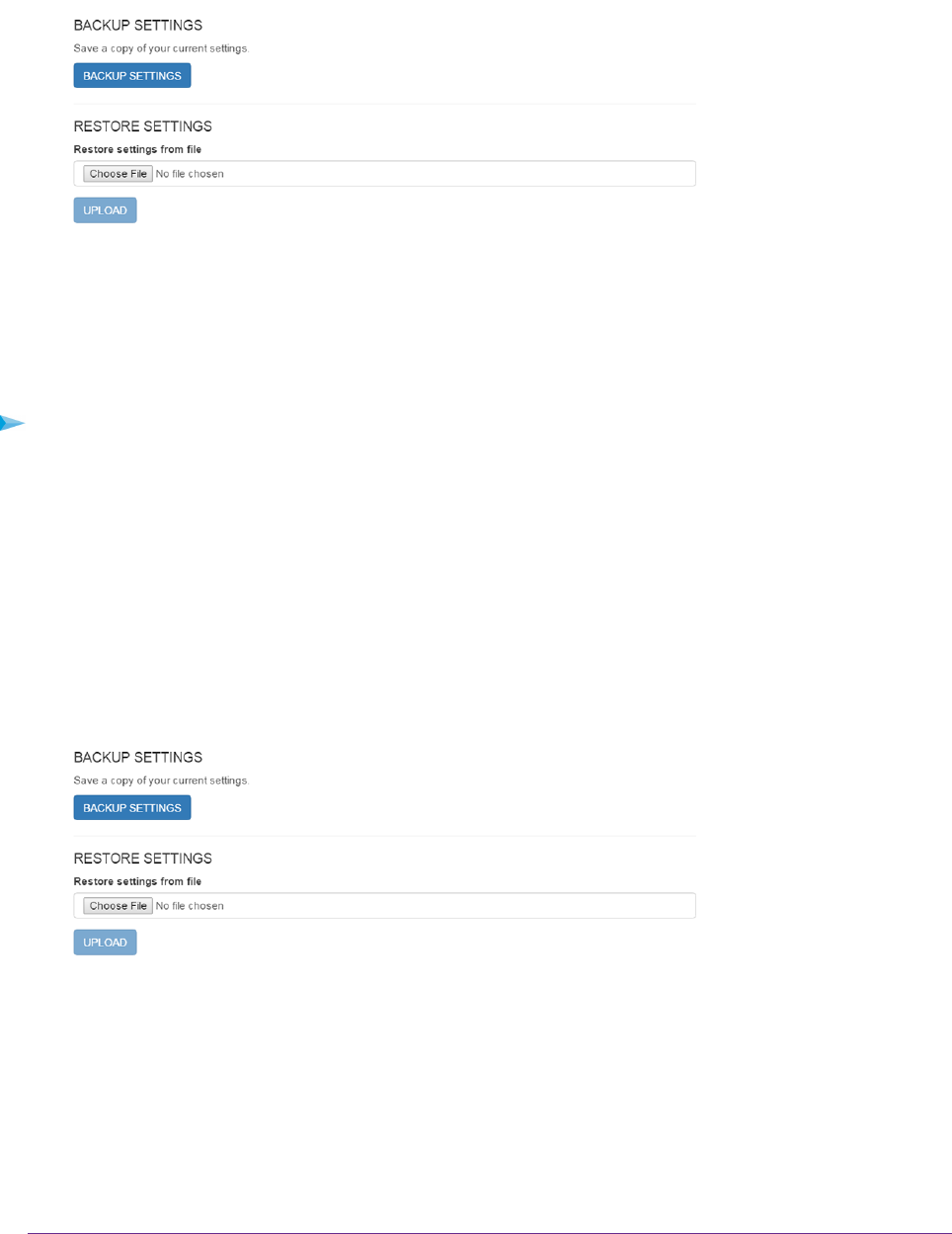
4. Select SETTINGS > Administration > Backup.
5. Click the BACKUP Settings button.
By default, the file (export.cfg) is saved to your Downloads folder.
Restore the Mobile Router Settings
To restore mobile router settings:
1. From a computer that is connected to your network, launch a web browser.
2. Enter http://192.168.1.1.
A login page displays.
3. Enter the administrator login password.
The password is case-sensitive.
The dashboard displays.
4. Select SETTINGS > Administration > Backup.
5. Select the export.cfg file to restore using one of the following methods:
• To browse and select a local file, click the Choose File button.
• To select a backup file from the network, click the UPLOAD button.
By default, mobile router setting files are saved to your Downloads folder.
6. Click the Open button.
Your mobile router is restored with the imported file settings.
Manage Your Mobile Router Network
70
Nighthawk LTE Mobile Hotspot Router Model MR1100










