HP XP7 for Compatible XRC User Guide (TK938-96001)
Table Of Contents
- XP7 for Compatible XRC User Guide
- Contents
- 1 Overview of Compatible XRC
- 2 Requirements and restrictions
- 3 Interoperability with other products and functions
- Volume sharing between Compatible XRC and other copy functions
- Using two Compatible XRC pairs together
- Using Compatible XRC with Continuous Access Synchronous Z
- Using Compatible XRC with Business Copy Z
- Using Compatible XRC with Compatible FlashCopy
- Using Compatible XRC with Hyper Parallel Access Volumes
- Configuration for the XRC Multiple Reader function
- Using Compatible XRC with other HP XP7 Storage software
- 4 Using Compatible XRC
- 5 Troubleshooting
- 6 Support and other resources
- A Controlling the amount of write data
- B Compatible XRC GUI reference
- Glossary
- Index

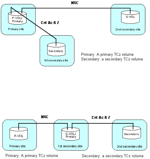
Using Compatible XRC with Continuous Access Synchronous Z
The HP XP7 Storage system supports the use of Compatible XRC with Continuous Access Synchronous
Z to maintain three copies of critical data at your primary and/or secondary sites for disaster
recovery purposes.
Compatible XRC P-VOL functioning as Cnt Ac-S Z primary volume
The following figure shows the configuration in which a volume is functioning as both a Compatible
XRC P-VOL and a Cnt Ac-S Z primary volume. In this configuration, data is copied from the primary
site to the first secondary site using Cnt Ac-S Z.
Compatible XRC S-VOL functioning as Cnt Ac-S Z primary volume
The following figure shows the configuration in which a volume is functioning as both a Compatible
XRC S-VOL and a Cnt Ac-S Z primary volume. In this configuration, data is copied from the primary
site to the first secondary site using Compatible XRC, and it is copied from the first secondary site
to the second secondary site using Cnt Ac-S Z.
Using Compatible XRC with Business Copy Z
The HP XP7 Storage system supports the use of Compatible XRC with Business Copy Z (BC Z) to
maintain data in the secondary site and the primary site for disaster recovery and data migration
purposes.
Compatible XRC P-VOL functioning as BC Z S-VOL
The following figure shows the configuration in which a volume is functioning as both a Compatible
XRC P-VOL and a BC Z S-VOL. In this configuration, data is copied within the primary site using
BC Z, and it is copied from the primary site to the secondary site using Compatible XRC.
Using Compatible XRC with Continuous Access Synchronous Z 15










