User's Manual
Table Of Contents
- iCLASS SE Reader Module Hardware Developer Guide
- 1 Introduction
- 2 Overview
- 3 Connector Configuration
- 4 Mechanical Specifications
- 5 Electrical Specifications
- 6 RF Interfaces
- 7 Antennas
- 8 Regulatory

iCLASS SE Reader Module Hardware Developer Guide, SE3200-902, Rev B.0
October 2012
Page 11 of 42
HID GLOBAL CONFIDENTIAL AND PROPRIETARY INFORMATION. Use and disclosure of this information is strictly
restricted by the terms of the end user license agreement with HID Global Corporation. If you have received this information
and are not an intended recipient or are not subject to or do not agree to be bound by the terms of the non-disclosure
agreement, please immediately return this document to HID Global Corporation, 15370 Barranca Pkwy, Irvine, CA 92618-3106.
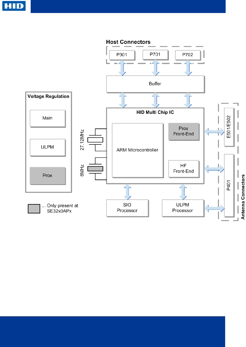
2.2 Block Diagram
Figure 1: iCLASS SE Reader Module Block Diagram










