Operation Manual
Manuals
Brands
Gossen Metrawatt Manuals
Measuring Tool
MAVOWATT 30
261
262
263
264
265
266
267
268
269
270
Level 11
2_601
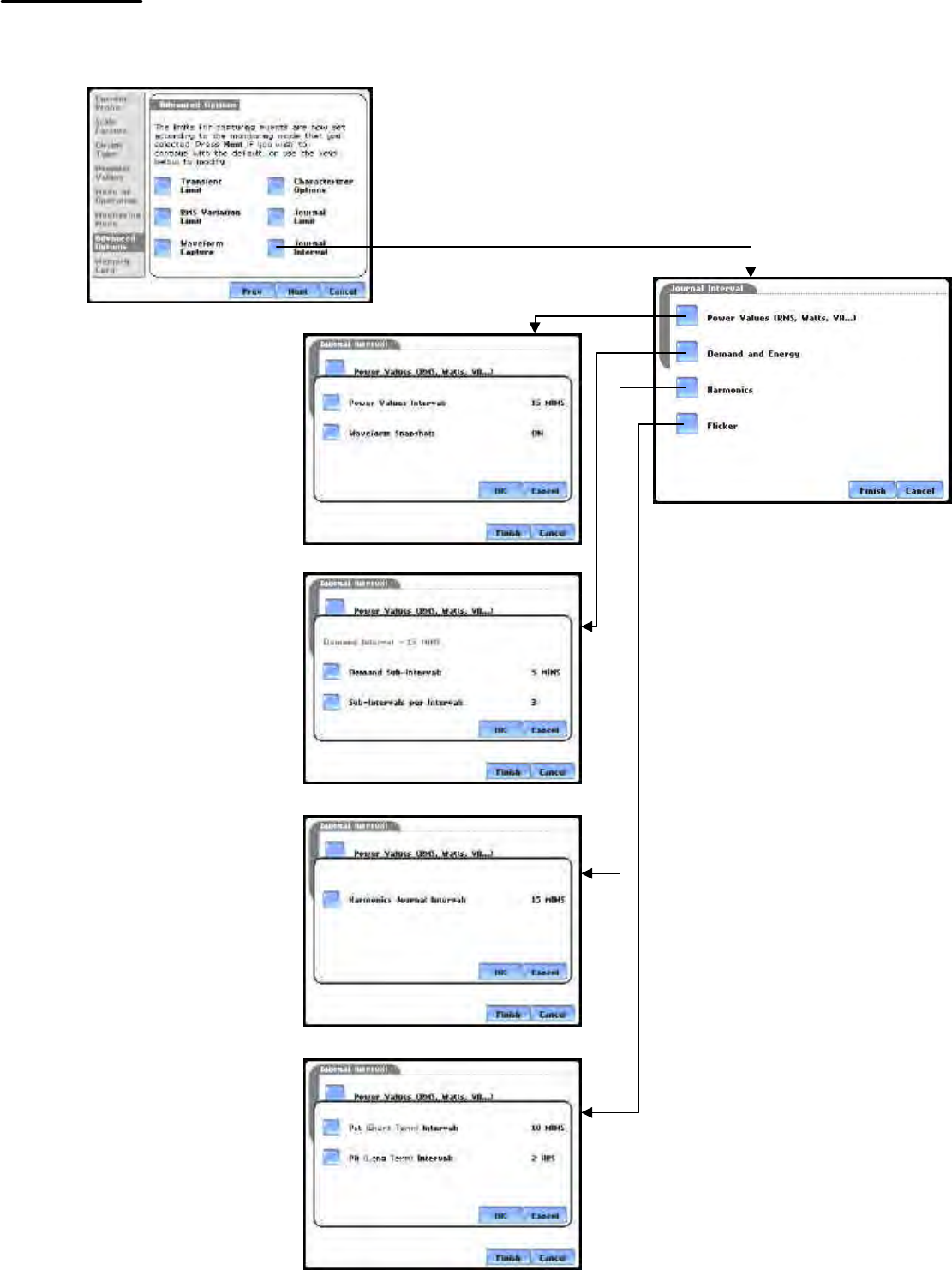
Adv
anced Options -
Journal
Interval
M
ARK112_401
M
ARK112_402
M
ARK112_403
M
ARK112_404
M
ARK112_405
MARK1
12
G-18
1
...
...
267
268
269
270
271
...
...
275