Mobile User Guide

Finding Points of Interest
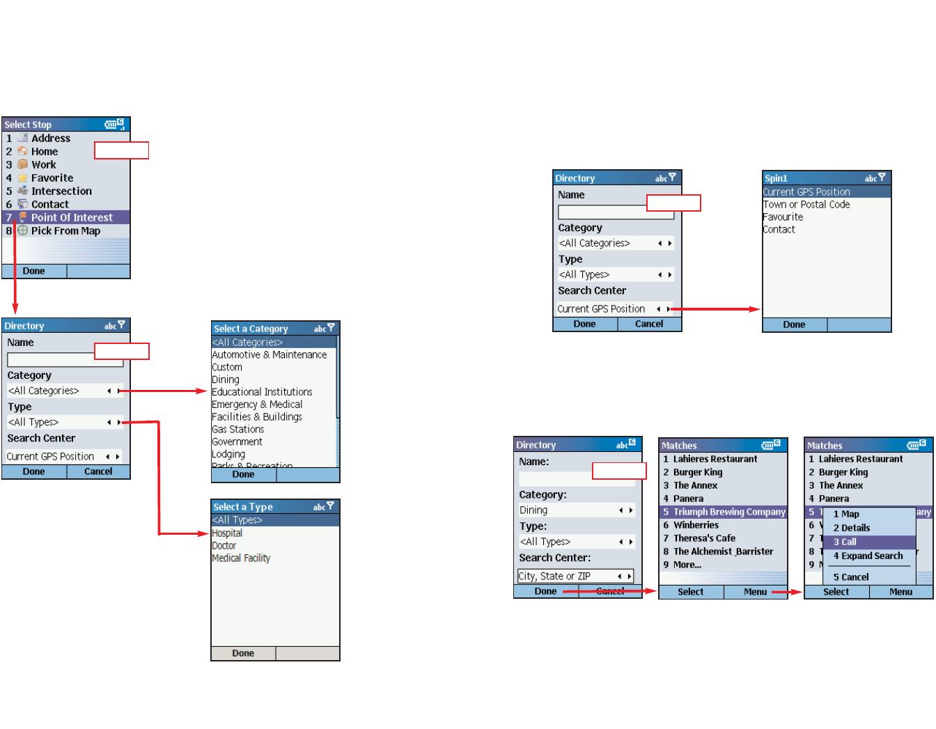
CoPilot enables you to search for points of interest (POI) such as gas
stations, hotels, restaurants, visitor attractions, etc. within the region for
which map data was downloaded from your desktop/laptop computer.
You can then choose a destination from the list of search results.
- 37 -
- 38 -
1. Select Points of Interest in the Select
Stop screen to search for POI.
2. To narrow your search and cut down on
the time it takes, you can (optionally)
type the first few letters of a place you
have in mind in the Name field.
You also have the option to choose a
Category and Type of POI from the pick
lists provided.
3. From the Search Center pick list, choose an area for CoPilot to search
(use the arrows). Options are:
- Current GPS Position (search an area around your current location)
- City, State or ZIP (enter a city and state or ZIP code)
- Recent (choose a location you recently entered as a destination)
- Contact (choose an address from your Contacts list)
4. Press Done to begin the search. A list of POI will be generated. In that
screen you can press Menu for more options.
Step 1
Step 2
Step 3
Step 4










